Wenn der Service Classic Predict aktiviert wird, ist es zwingend notwendig, dass die Kontaktdaten an Versanddienstleister während der Auftragsanmeldung übermittelt werden.
Damit der Käufer entscheiden kann, ob er die Einwilligung zu Datenübermittlung an den Versanddienstleister erteilen will, aktiviere bitte diese Option in den Base-Einstellungen des Versandprofils:
Sollte der Käufer die Einwilligung nicht erteilen (oder falls es um einen Marketplace-Auftrag geht), kann man mithilfe dieser Einstellung eine Alternative (E-Mail & Telefon) übermitteln, damit die Anmeldung erfolgen kann:
Denk bitte daran, dass man die Option E-Mail und Telefon übertragen sowohl in Base, als auch in Einstellungen in der Portotabelle des Versandprofils einrichten kann. Wenn diese Einstellung regionabhängig eingerichtet werden muss, richte sie in der Portotabelle ein. Sonst verwende bitte nur die Option in den Base-Einstellungen.
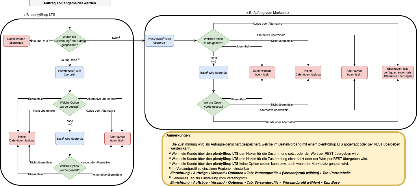
Logik im System:
Als „goldene Regel“ gilt in diesem Fall: Das, was der Kunde im plenty Shop LTS wählt, „sticht“.
- Wenn der Kunde im plenty Shop LTS der Übertragung seiner Daten zustimmt, werden diese übertragen.
- Wenn der Kunde der Übertragung seiner Daten nicht zustimmt, geschieht im Hintergrund folgendes:
- Das Tab Portotabelle wird geprüft.
- Ist dort Alternative übertragen gewählt, werden die gespeicherten alternativen Werte übertragen.
- Ist dort Nicht übertragen gewählt, wird nichts übertragen.
- Ist dort Übertragen gewählt, werden die Daten des Kunden nicht übertragen.
Unten ist die Logik im Webshop (LTS, links) und im Fall mit einem Marketplace-Auftrag (rechts) abgebildet. Im ersten Fall kann der Kunde die Einwilligung erteilen, wenn die Option aktiviert wurde. Im zweiten Fall greift die jeweilige Einstellung:
Kommentare
0 Kommentare
Zu diesem Beitrag können keine Kommentare hinterlassen werden.